|
|
|
 | Autor: h.grauss |
|
Betreff: mSyS.Service und mSyS.Service-Mobile im kommunalen Einsatz bei der Gemeinde Anthering |
Verfasst am: 20.06.2017 11:26 |
| Firma: | nicht mehr aktiv seit 2023.02 |
|
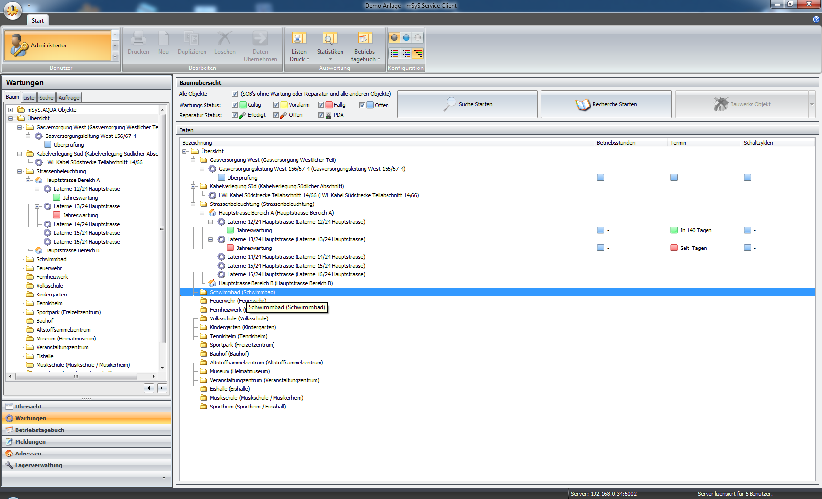
 | mSyS.Service und mSyS.Service-Mobile mit RFID-Transponderunterstützung in der Gemeinde Anthering!
In den Gemeinden Österreichs müssen ständig Reparaturen und Wartungsarbeiten in den verschiedensten Bereichen durchgeführt werden.
Diese Arbeiten intelligent zu dokumentieren und die doch beträchtlichen Datenmengen zu verwalten macht den Einsatz einer geeigneten Software zur Notwendigkeit.
Die Gemeinde Anthering hat in Ihrem Tätigkeitsbereich über 1000 Service-Objekte und derzeit ca. 350 RFID-Transponder verbaut.
|
|
 | Autor: h.grauss |
|
Betreff: mSyS.Service und mSyS.Service-Mobile im kommunalen Einsatz bei der Gemeinde Anthering |
Verfasst am: 20.06.2017 11:26 |
| Firma: | nicht mehr aktiv seit 2023.02 |
|
Die Service-Objekte sind über die gesamte Gemeinde verteilt - von selbst durchzuführenden Wartungen und Reparaturen bis hin zur Fremdvergabe an spezielle Wartungsfirmen.
Alle in der Gemeinde vorhandenen Straßenbeleuchtungen sind mit RFID-Transponder ausgestattet und lassen sich somit sicher und leicht identifizieren.
Das Wartungspersonal kann jede Wartung und Reparatur wie z.B.: Tausch der Leuchtmittel auf einfachste Weise dokumentieren und erfassen.
Die geplanten Wartungen werden mittels Voralarm z.B: 30 Tage zuvor im mSyS.Service gekennzeichnet und sobald diese fällig sind, in einen Auftrag verpackt.
Das Handling der Aufträge bzw. Wartungen ist durch die RFID-Transponder und einer intuitiven Menüführung für jedermann leicht durchführbar.

mSyS.Service-Mobile stellt auch eine große Erleichterung beim Erfassen aller Strom-, Gas- und Wasserzähler dar, da direkt Vorort nach Lesen des RFID-Transponders
der neue Zählerstand garantiert richtig zugeordnet und eingegeben werden kann.
Stromzähler
Gaszähler
Wasserzähler
Die jährlich vorgeschriebene Überprüfung sämtlicher im Gemeindegebiet vorhandenen Hydranten wird dank mSyS.Service-Mobile zum Kinderspiel.
Die Überprüfung kann mittels Fotos über das Tablet dokumentiert werden, wobei die aufgenommenen Fotos direkt der durchgeführten Wartung - ohne weiters zutun - zugeordnet werden.
Ihr Ansprechpartner:
Herr Thomas Ehinger
Ortsgemeinde Anthering
Gartenweg 2
5102 Anthering
Telefon +43 6223 2231 |