Firma: | nicht mehr aktiv seit 2023.02 |
|
Neu gestaltete Oberfläche mit Multifunktionsleiste.
Für das neue mSyS.Report wurde die Oberfläche komplett neu gestaltet, hierbei wurde versucht eine Annäherung an das Prozessleitsystem mSyS.Aqua zu schaffen.
Wochenansicht:
Tagesansicht:
Zur besseren Übersicht und Anwählmöglichkeiten wurde die Multifunktionsleiste (Ribbon) in das mSyS.Report integriert.

In der Multifunktionsleiste sind alle relevanten Funktionen von der Benutzeranmeldung bis hin zur Gruppenansicht direkt an wählbar.
Ebenfalls eine neue Funktion ist die Umschaltung des Farbschemas in dem sich mSyS.Report präsentiert.
Individuell anpassbarer Arbeitsbereich.
Die Position der Statusfenster kann im Programm durch einfaches Drag & Drop frei gewählt werden, um das Programm an die individuellen Bedürfnisse des Bedieners anzupassen.
Die automatische Ein und Ausblendung der Statusfenster ist ebenfalls möglich, um den Bildschirm voll ausnützen zu können.
Mit automatisch ausgeblendeten Statusfenster:
Alle Statusfenster am unteren Bildrand:
Erleichterte und schnellere Bedienung für mehr Effizienz.
Durch klare Anzeige der Position lässt sich diese auf nur einen Blick erkennen.

Das auswählen des Zeitbereichs kann entweder wie bisher über die Navigationsbuttons

oder direkt per Mausklick am Kalender durchgeführt werden.
Damit ist es möglich die gewünschten Zeitbereiche noch schneller zur Ansicht zu bringen.

Alle Gruppen sind in einem eigenen Fenster direkt und schnell an wählbar.

Schnelleres Navigieren und Zurechtfinden in der Übersicht. Die Automatisch angelegten Gruppen können entweder direkt angewählt werden,
oder in der Wochenansicht Auf und Zu geklappt werden.
Automatische Gruppenbildung durch vorhandene Einstellungen.
Die Funktion der automatischen Gruppierung bringt noch mehr Übersicht und erleichtert das Handling deutlich.
Selbstverständlich ist es auch möglich unzählige benutzerdefinierte Gruppen anzulegen.
Ebenfalls wurde die Konfiguration der benutzerdefinierten Gruppen vereinfacht und um zwei Ebenen erweitert,
wodurch eine klarere Strukturierung der Gruppenansicht erreicht wurde.
Gruppenkonfiguration:
Gruppenansicht:
Freie Namensvergabe und Übernahme der betriebsinternen Anlagenkennzeichnung.
Sämtliche Gruppen und Bezeichnungen sind frei zu vergeben und ermöglichen dadurch auch die Übernahme der betriebsinternen Anlagenkennzeichnung.

Für jeden Wert kann man in der Konfiguration einen Namen, eine Beschreibung, Gruppe und Gruppenkurzbezeichnung hinterlegen.
Die Gruppenfelder sind selbständig lernende Listen und wirken sich wie vorher beschrieben aufs ganze System aus.
Permanente Plausibilitäts- und Grenzwertüberwachung.
Die Datensätze werden hinsichtlich der Plausibilität und Grenzwerte permanent überwacht,
um Fehlerhafte Daten sofort zu erkennen.

Für jeden Wert kann man einen Unteren und Oberen Grenzwert vergeben.
Sollte einer dieser beiden ausgelöst haben, so wird der Wert in der Ansicht und im Protokoll rot markiert.
Für die Handeingaben kann zusätzlich eine Plausibilitätsüberwachung eingestellt werden.
Sollte der eingegeben Wert unplausibel sein, wird von System eine Warnung ausgegeben.
Erweiterte Verdichtungsvarianten und Speichermöglichkeiten.
Es stehen zahlreiche Verdichtungsvarianten und Speichermöglichkeiten zur Verfügung,
zusätzlich kann der Verdichtungszeitpunkt frei gewählt werden,
um das Protokoll an die Bedürfnisse Ihrer Anlage anzupassen.

Es können die ausgelesen Werte für das Protokollprogramm zusätzlich verdichtet werden,
um den für das Protokoll richtigen Zeitbereich darstellen zu können.

Es stehen acht verschiedene Speichermöglichkeiten zur Verfügung.
Hier wird aus einer beliebigen Anzahl von Tageswerten der ausgewählte in der Datenbank abgespeichert.

Da die Probenahme auf der Anlage meistens nicht von 0:00 – 23:59 läuft,
sondern von 8:00 – 7:59, kann natürlich auch der Verdichtungszeitpunk der Protokollwerte auf die Anforderungen angepasst werden.
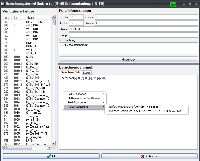
Umfangreicher Formeleditor für schwierigste Berechnungen.
Durch den erweiterten Formeleditor können auch schwierigste Berechnungen direkt im Programm durchgeführt werden.

Im Formeleditor ist von einfachsten Berechnungen, über Mathematische Grundfunktion,
bis hin zur Ablaufsteuerung alles realisierbar.
Der Formeleditor ist einfach aufgebaut und die wichtigsten Funktionen können per Mausklick eingefügt werden,
somit ist es beinahe jedem Bediener möglich eigene Berechnungen anzustellen.
Geschwindigkeitsoptimierung bei Programmbedienung und Datenbankoperationen.
Durch die Optimierung der Datenbank wurde die Geschwindigkeit beim Auslesen und Exportieren der Daten drastisch gesteigert.

Durch Datenbündelung erfolgt ein beschleunigtes Auslesen und Übertragen der Daten an mSyS.Aqua.
Das Übertragen der Daten an MS-Excel wurde ebenfalls beschleunigt und optimiert.

Um auch den Anforderungen der Datensicherheit gerecht zu werden,
wird ein ausgelagerter MySQL-Server unterstützt, welcher z.B. auf einem NAS-Server (Netzwerkspeicher) installiert sein kann.
Vereinfachte und übersichtlichere Protokollkonfiguration.
Einer der wichtigsten Punkte bei einem Protokollprogramm ist die Datenausgabe.
Hierfür wurden etliche neue Protokollformen implementiert, die kaum mehr Wünsche übrig lassen.
Bei der Protokollkonfiguration wurde darauf geachtet diese möglichst einfach und verständlich zu gestalten.
Somit sollte es für jeden Bediener nach einer kurzen Einschulung möglich sein, Protokolle zur Gänze selbst zu erstellen.
Alle wichtigen Grundformen des Protokolls werden beim ersten Export an Excel übergeben, wodurch es vollkommen ausreicht,
der Vorlage eine entsprechende Formatierung zu geben.
Zahlreiche neue Protokollformen und Datenausgaben mit erweiterten Exporteinstellungen.
Hier einige Beispiele:
Als Kuchendiagramm
Als Balkendiagramm
Als Tagesganglinie
Als Tagesauswertung
Als Monatsgangline
 |